山西云起时

健身房小程序开发怎么开发制作,健身房会员管理系统小程序搭建

发表时间:2026-01-07 10:55

健身机构数字化运营不用愁!借助SaaS小程序制作平台开发健身房小程序,零代码、低成本、高效率三大优势拉满。操作简单到拖拽即可搭建,堪比做PPT;海量行业专属模板覆盖健身、瑜伽、私教等场景;会员管理、课程预约、储值打卡等功能齐全,开箱就能用。

健身房小程序开发怎么做的,健身房会员管理系统小程序开发

小程序制作流程

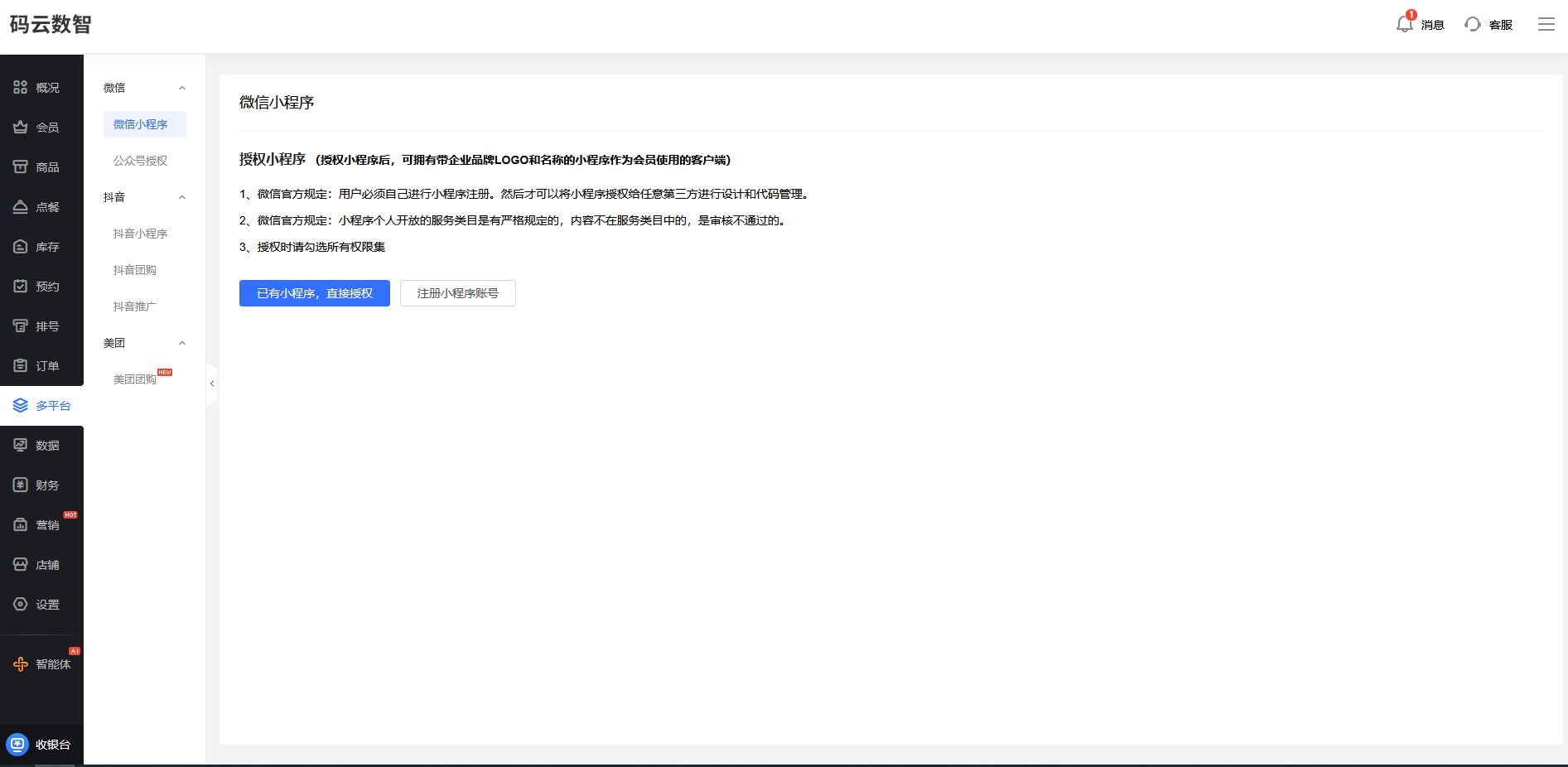
第一步:选择一小程序制作平台

百度搜索【码云数智】,在【码云数智】平台注册账号,产品类型选择--门店系统

第二步:小程序页面设计装修

第三步:会员规则设置

第四步:完善店铺信息,添加服务,产品

第五步:营销功能开通,

第六步:申请小程序账号

第七步:微信小程序发布,提交微信审核

小程序制作平台的话,它彻底解决了传统开发的一些问题,那平台的话会提供行业模板,功能也是非常全面,比如说我们常用的一些注册登录、商品展示、在线支付,包括一些营销活动,都可以通过小程序制作平台的后台开启对应的功能,设置对应的规则,就可以去很方便的去使用,它的界面的话也是拖拽式的,编辑,拖拽各种功能模块就可以完成页面的布局。

Saas 小程序制作平台的话,还会定期对我们这个小程序、这个云服务进行这个升级优化,为我们提供最新的一些营销功能,包括后期的这个一些技术支持,帮助我们企业。能够使用到,就是最新的一些营销功能,包括我们后期遇到的一些任何问题,都可以有这个技术支持。

搭建小程序制作平台,它的制作过程中的话不需要我们有这种专业的编程知识,我们没有技术的这个普通的员工也能够快速的上手去制作,这种的话就是大大降低了小程序的这个制作的时间,也降低了我们制作小程序所需要付出的这个资金的成本。小程序制作平台的话,它主要是这种云服务,它就是具备这种扩展性是比较好的,而且安全性都是由这个小程序制作平台来维护,安全性、稳定性都是有保证的,我们不需要再去单独的去购买服务器,不需要再去担心数据的丢失和安全问题。

首先轮播图产品分类下面也是做了一个分类,一个砍价活动。下面比如说增加一些这种图片产品展示,首页基本上就是这么一些模块。产品列表这个主要做的是产品分类,包括促销活动,增加一些优惠券、砍价活动、秒杀活动、产品展示,还有订单的页面,这是个人中心,那核心我们要明确好,我们需要哪些底部的导航,需要设置哪些?我们可以按照它旧有的这种栏目来设定,也可以修改,包括它的图标删除,增加首页的话,我们的框架基本上搭建起来。



合作伙伴
山西云起时科技有限公司
提供各行各业互联网营销解决方案
Tel/联系电话:18735161254            Address/地址:太原市高新区晋阳街88号兴业大厦8层